Esempio CNC 06: Utilizzo di Path3D con SoftMotion CNC
Vedi il CNC06_File_3DPath.project progetto di esempio nella directory di installazione di CODESYS sotto ..\CODESYS SoftMotion\Examples.
Questo esempio estende l'esempio precedente CNC05_File. Dimostra una possibile applicazione dell'elemento di visualizzazione Path3D con CODESYS SoftMotion CNC.
Estensione del programma CNC_File a CNC_File_Path3D
Apri il Gestore della Biblioteca e aggiungi il
SM3_CNC_Visubiblioteca.Crea un'istanza di
SMC_PathCopierFileinCNC_PreparePathe chiamarlo all'inizio dell'elaborazione del percorso (iState=0).Programmazione:

Nel Visualizzazione visualizzazione, sostituire la visualizzazione grafica della posizione precedentemente utilizzata con il Percorso3D elemento.
Modificare le proprietà del Percorso3D elemento:
:
CNC_prepare_path.pcf.vs3dtInserisci il Portafoto elemento di visualizzazione.
Fare riferimento al Pannello di controllo visualizzazione da
VisuElem3DPathbiblioteca. Questo elemento viene utilizzato per controllare la posizione della telecamera dell'elemento.Nella dichiarazione del
CNC_PreparePathprogramma, creare un'istanza diVisuStruct3DControl(VisuElem3DPathbiblioteca):vc: VisuStruct3DControl;.Questa istanza costituisce l'interfaccia dati tra l'elemento Path3D e il pannello di controllo della fotocamera.
Modificare le proprietà del Percorso3D elemento:
:
CNC_PreparePath.vcModificare le proprietà del Pannello di controllo elemento:
:
CNC_PreparePath.vcCompila, scarica e avvia l'applicazione.
L'elemento Path3D mostra il percorso. È possibile controllare la posizione della telecamera dal pannello.
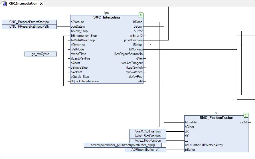
Aggiungi un'istanza di
SMC_PositionTrackerblocco funzione nelCNCprogramma. Crea una memoria per tracciare la traccia corrente (le ultime posizioni percorse).pt: SMC_PositionTracker;pointbuffer_pt: ARRAY [0..1000] OF VisuStruct3DPathPoint;Inserisci una chiamata dell'istanza:
SMC_PositionTrackernelInterpolationazioneCFC:

Collega i dati del percorso all'elemento Path3D. Modificare le proprietà del Percorso3D elemento:
:
CNC.pt.vs3dtVai online e avvia l'applicazione.
L'elemento Path3D visualizza l'ultimo percorso interpolato anche sul percorso.
Configura altre proprietà di Percorso3D. Ad esempio, configurare gli elementi del percorso elaborati in modo che vengano visualizzati in grigio:
:
Gray
